Notice
Project:
notice core
eFormsNotices
standardFormsNotices
datatype
Welcome to your model
To get started navigate through the model via the index on the left
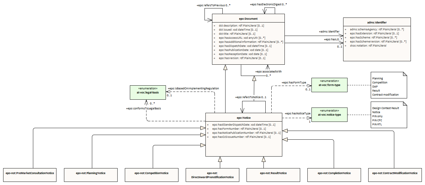
notice and cv mapping : Class diagram
Created:
12/8/2021 5:25:02 PM
Modified:
5/1/2025 2:04:44 PM
Project:
Author:
andreea
Version:
1.0
Advanced:
ID:
{6785F76B-98DE-4cc5-9184-059956F5BBE9}