eQualification
Project:
datatype
qualification
Welcome to your model
To get started navigate through the model via the index on the left
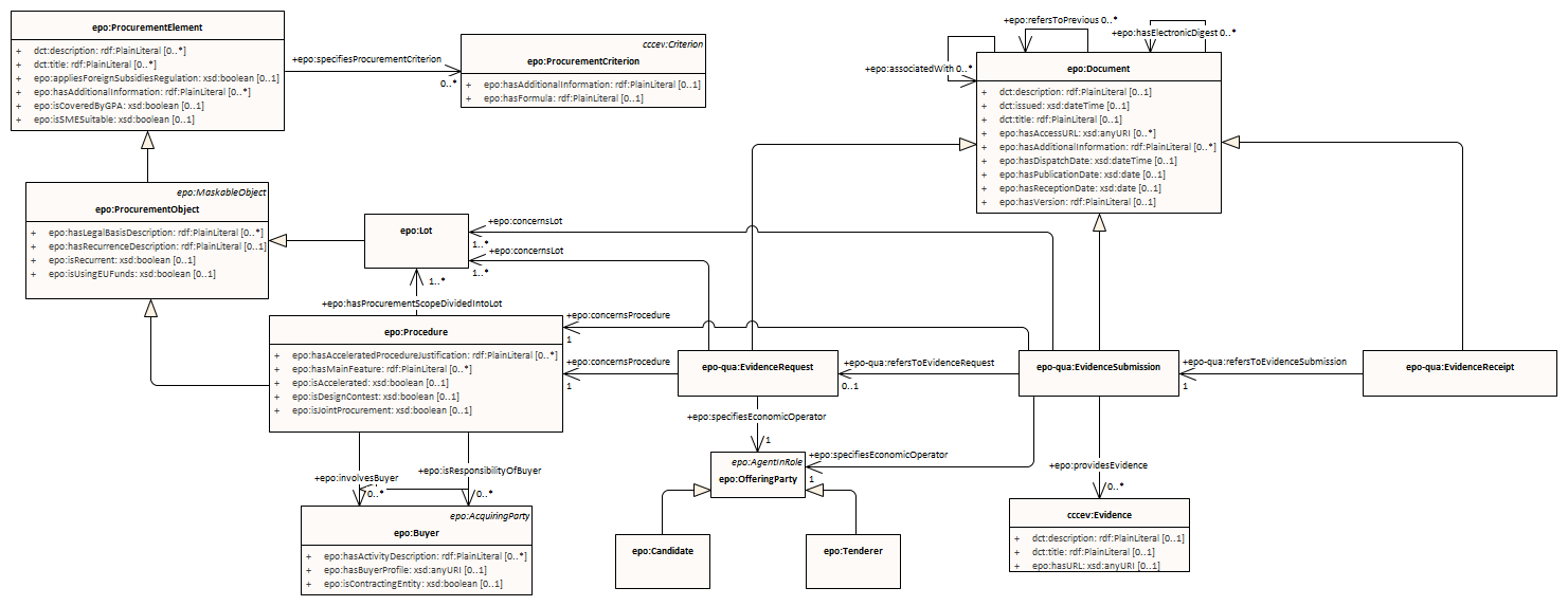
evidence request, submission and receipt : Class diagram
Created:
4/25/2025 3:37:01 PM
Modified:
5/1/2025 3:45:02 PM
Project:
Author:
nicol
Version:
1.0
Advanced:
ID:
{838CAA06-0E68-44aa-ABEE-D42CB4D5CC92}