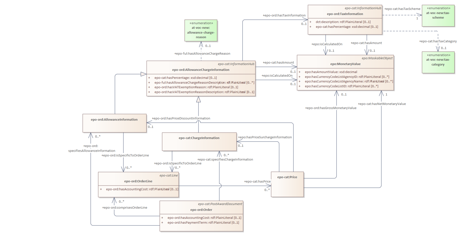
order allowance charge and tax
Ordering
/
order only
/
order allowance charge and tax
Project:
epo-ord:Originator
epo-ord:Invoicee
epo-ord:Order
epo-ord:TaxInformation
epo-ord:DeliveryAgreement
epo-ord:OriginatorInformation
epo-ord:AllowanceChargeInformation
epo-ord:ContractInformation
epo-ord:DeliveryInformation
epo-ord:AllowanceInformation
epo-ord:OrderLine
epo-ord:Seller
epo-ord:Consignee
order allowance charge and tax
order line
order allowance charge general
order total amounts
order information hubs
order information hubs hierarchy
order
order roles hierarchy
order allowance charge and tax : Class diagram
Created:
4/24/2023 10:46:55 AM
Modified:
5/23/2025 5:49:09 PM
Project:
Author:
andreea
Version:
1.0
Advanced:
ID:
{10A1F3B5-0417-4962-B616-A04C2DECC0B9}