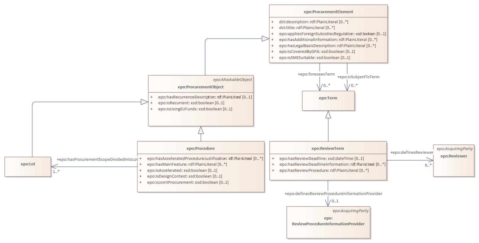
review term
ePO
/
eProcurementOntology
/
term
/
review term
/
review term
Project:
review term
epo:ReviewTerm
review term : Class diagram
Created:
1/21/2022 9:50:58 AM
Modified:
5/21/2025 6:24:10 PM
Project:
Author:
lps
Version:
1.0
Advanced:
ID:
{C8DC6361-5EBA-4481-8EFD-D6B0AD8DA1B4}