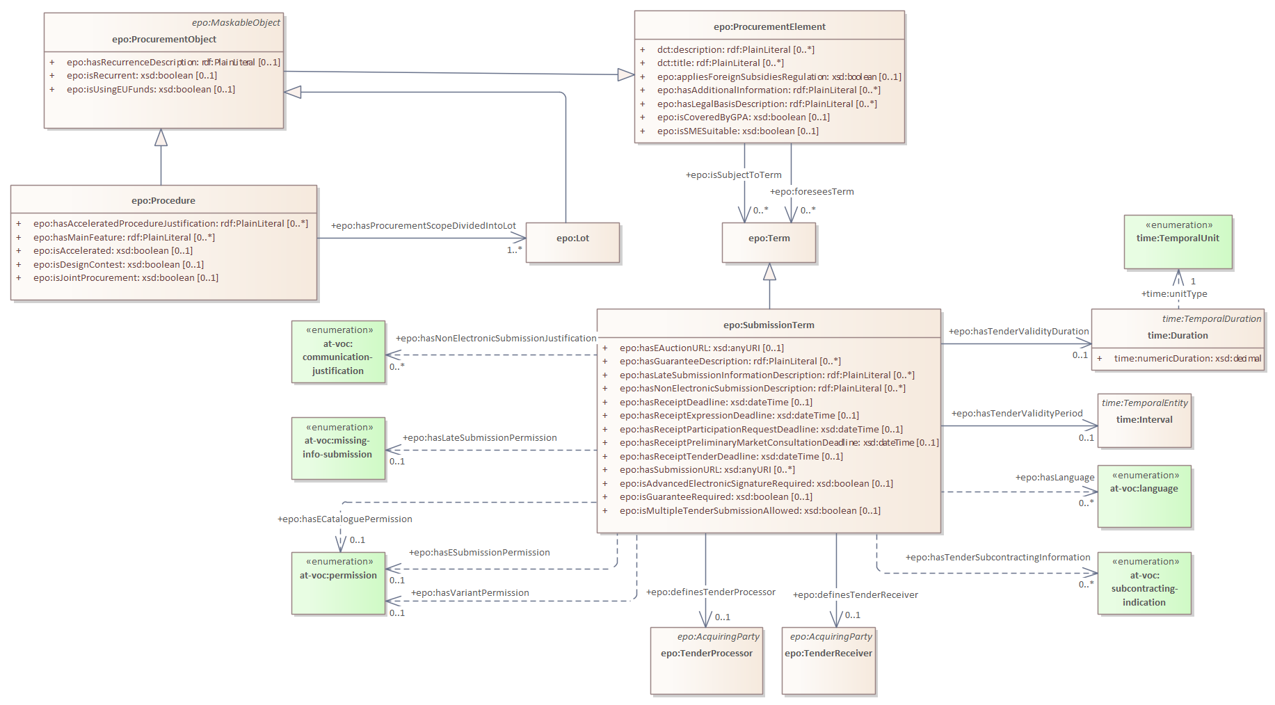
submission term
ePO
/
eProcurementOntology
/
term
/
submission term
/
submission term
Project:
submission term
epo:SubmissionTerm
submission term : Class diagram
Created:
1/16/2022 3:50:02 PM
Modified:
5/21/2025 6:24:08 PM
Project:
Author:
lps
Version:
1.0
Advanced:
ID:
{2468B950-9AA0-45fa-9FF2-3F556FA3C967}