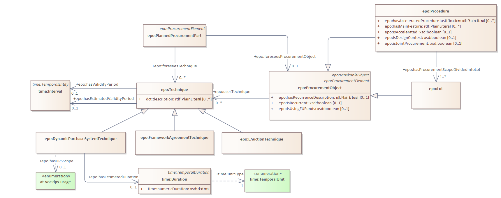
technique
ePO
/
eProcurementOntology
/
technique
/
technique
Project:
technique
epo:DynamicPurchaseSystemTechnique
epo:EAuctionTechnique
epo:FrameworkAgreementTechnique
epo:Technique
technique : Class diagram
Created:
1/18/2022 1:48:44 PM
Modified:
5/22/2025 11:06:43 AM
Project:
Author:
lps
Version:
1.0
Advanced:
ID:
{E9EC4942-6F24-444e-9FC3-C548C7C40CC8}