qualification response
eQualification
/
qualification
/
qualification response
Project:
epo-qua:EvidenceReceipt
epo-qua:EvidenceOutcome
epo-qua:EvidenceSubmission
epo-qua:EvidenceRequest
epo-qua:QualificationDecisionInformation
epo-qua:QualificationReponse
qualification response
evidence request, submission and receipt
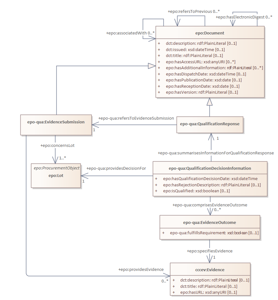
qualification response : Class diagram
Created:
4/25/2025 3:58:38 PM
Modified:
5/28/2025 1:47:43 PM
Project:
Author:
nicol
Version:
1.0
Advanced:
ID:
{4C0AD756-B5EE-409f-91F9-CAC005C081E9}