access legislation
Access
/
access
/
access legislation
Project:
cccev:EvidenceTypeList
cccev:EvidenceType
at-voc:atu
eli:LegalExpression
eli:Work
at-voc:subdivision
at-voc:resource-type
eli:LegalResource
eli:LegalResourceSubdivision
epo-acc:ESPDRequest
access criterion
access legislation
access
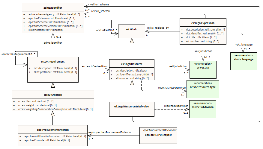
access legislation : Class diagram
Created:
11/8/2023 1:24:49 PM
Modified:
3/12/2024 5:13:54 PM
Project:
Author:
andreea
Version:
1.0
Advanced:
ID:
{0C92219A-FEEE-409c-835C-E39228FEC769}