despatch advice line
Fulfilment
/
despatch advice
/
despatch advice line
Project:
at-voc-new:packaging-status
at-voc-new:transport-means-type
at-voc-new:handling-instruction
at-voc-new:allowance-charge-reason
epo-ful:TemperatureSpecification
epo-ful:AbstractContainer
at-voc-new:transport-mode
epo-ful:TransportMeansOperator
epo-ful:GoodsItem
epo-ful:ShipmentAgreement
at-voc-new:size-type
at-voc-new:transport-equipment-type
epo-ful:TransportEquipmentSeal
epo-ful:TransportMeans
epo-ful:ShipmentStage
epo-ful:Package
epo-ful:TransportEquipment
epo-ful:FreightForwarder
epo-ful:Consignment
epo-ful:NotificationReceiver
at-voc-new:packaging-type
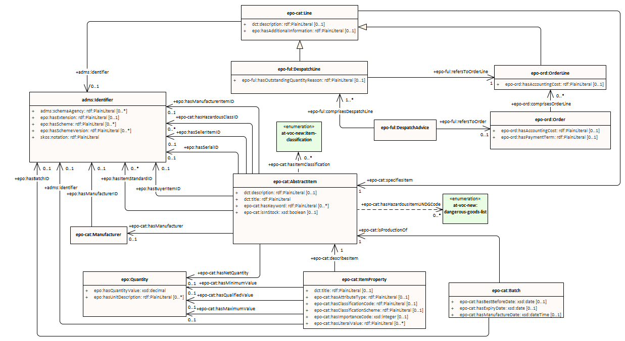
epo-ful:DespatchLine
epo-ful:TransportHandlingUnit
epo-ful:ShipmentInformation
epo-ful:Despatcher
epo-ful:DespatchAdvice
at-voc-new:despatch-advice-type
at-voc-new:document-status
epo-ful:Carrier
despatch advice allowance charge
despatch roles
abstract container
despatch quantities
despatch identifiers
despatch advice advanced
despatch advice line
despatch advice line : Class diagram
Created:
1/18/2023 2:49:25 PM
Modified:
5/1/2025 12:23:02 PM
Project:
Author:
andreea
Version:
1.0
Advanced:
ID:
{85FB2EE8-AEBD-45d4-92DD-8FC795FDE413}