dap notice relations
Notice
/
notice core
/
dap notice relations
Project:
legal basis
notice types
notice classes
premarket consultation notice relations
completion notice relations
modification notice relations
dap notice relations
result notice relations
competition notice relations
planning notice relations
notice and cv mapping
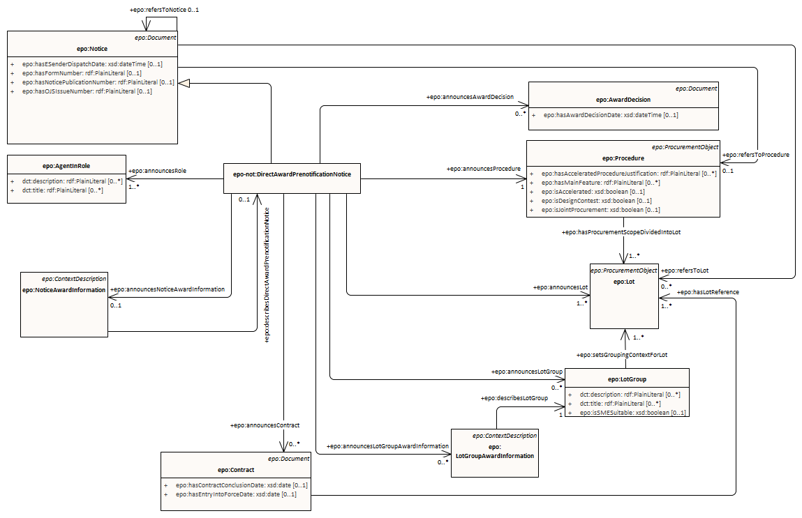
dap notice relations : Class diagram
Created:
4/30/2023 4:39:29 PM
Modified:
5/1/2025 2:05:26 PM
Project:
Author:
andreea
Version:
1.0
Advanced:
ID:
{FC576D8E-37E3-455d-A552-FC29948F779D}