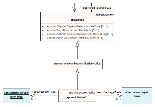
premarket consultation subtype notices

Header Image
Project:
premarket consultation subtype notices : Class diagram
Created: 4/17/2025 12:39:17 PM
Modified: 5/1/2025 2:27:06 PM
Project:
Advanced: