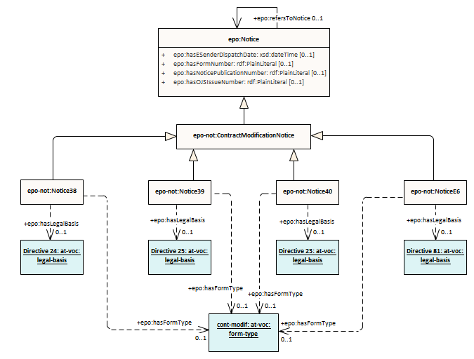
contract modification subtype notices

Header Image
Project:
contract modification subtype notices : Class diagram
Created: 12/10/2021 12:49:03 PM
Modified: 5/1/2025 2:15:12 PM
Project:
Advanced: