Competition Notice Phase
Notice
/
standardFormsNotices
/
phaseOrganisation
/
Competition Notice Phase
Project:
Planning Notice Phase
Competition Notice Phase
DAP Notice Phase
Result Notice Phase
Contract Modification Notice
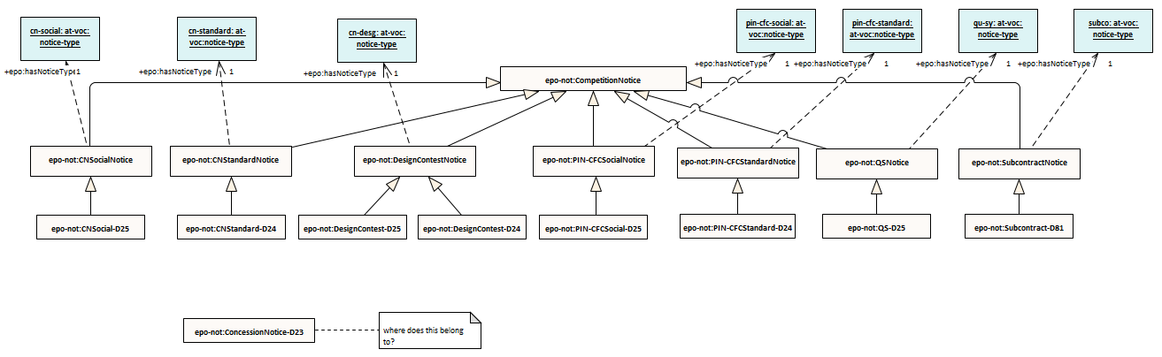
Competition Notice Phase : Class diagram
Created:
12/24/2021 11:14:15 AM
Modified:
12/15/2022 2:37:14 PM
Project:
Author:
andreea
Version:
1.0
Advanced:
ID:
{73C84639-DB90-4a25-AE6E-A91C70DEE0EB}