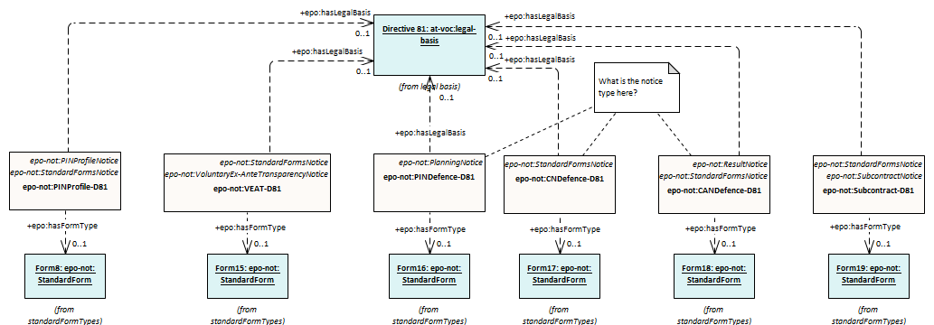
standardFormsD81
Notice
/
standardFormsNotices
/
standardFormsDirectives
/
standardFormsD81
/
standardFormsD81
Project:
standardFormsD81
epo-not:CANDefence-D81
epo-not:CNDefence-D81
epo-not:PINDefence-D81
epo-not:PINProfile-D81
epo-not:Subcontract-D81
epo-not:VEAT-D81
standardFormsD81 : Class diagram
Created:
12/15/2021 6:23:10 PM
Modified:
12/15/2022 1:49:15 PM
Project:
Author:
andreea
Version:
1.0
Advanced:
ID:
{21C85218-B1DB-4b0b-9914-4D45E8C7F835}