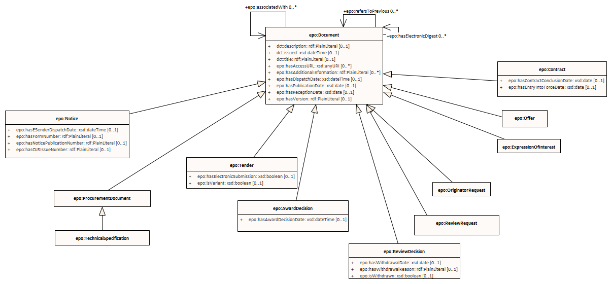
documents hierarchy
ePO
/
eProcurementOntology
/
document
/
documents hierarchy
Project:
contract
review
legislative documents
documents hierarchy
documents relations
epo:Document
epo:Documentation
epo:ElectronicSignature
epo:EmploymentDocumentation
epo:EnvironmentalDocumentation
epo:ExpressionOfInterest
epo:Notice
epo:Offer
epo:OriginatorRequest
epo:ProcurementDocument
epo:TaxDocumentation
epo:TechnicalSpecification
epo:AwardDecision
epo:Tender
documents hierarchy : Class diagram
Created:
1/11/2022 10:36:47 AM
Modified:
4/30/2025 5:36:13 PM
Project:
Author:
andreea
Version:
1.0
Advanced:
ID:
{83ABA0C5-B381-42ca-95E8-78D3C1611815}