change specification relations
ePO
/
eProcurementOntology
/
notice description
/
change specification relations
Project:
nonpublished specification relations
maskable object hierarchy
change specification relations
epo:ChangeInformation
epo:MaskableObject
epo:NonPublishedInformation
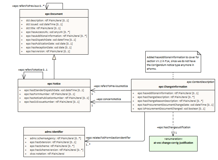
change specification relations : Class diagram
Created:
4/5/2022 2:21:09 PM
Modified:
4/30/2025 5:48:56 PM
Project:
Author:
lps
Version:
1.0
Advanced:
ID:
{44A1640B-919A-4ad4-8024-B556ACED19B4}