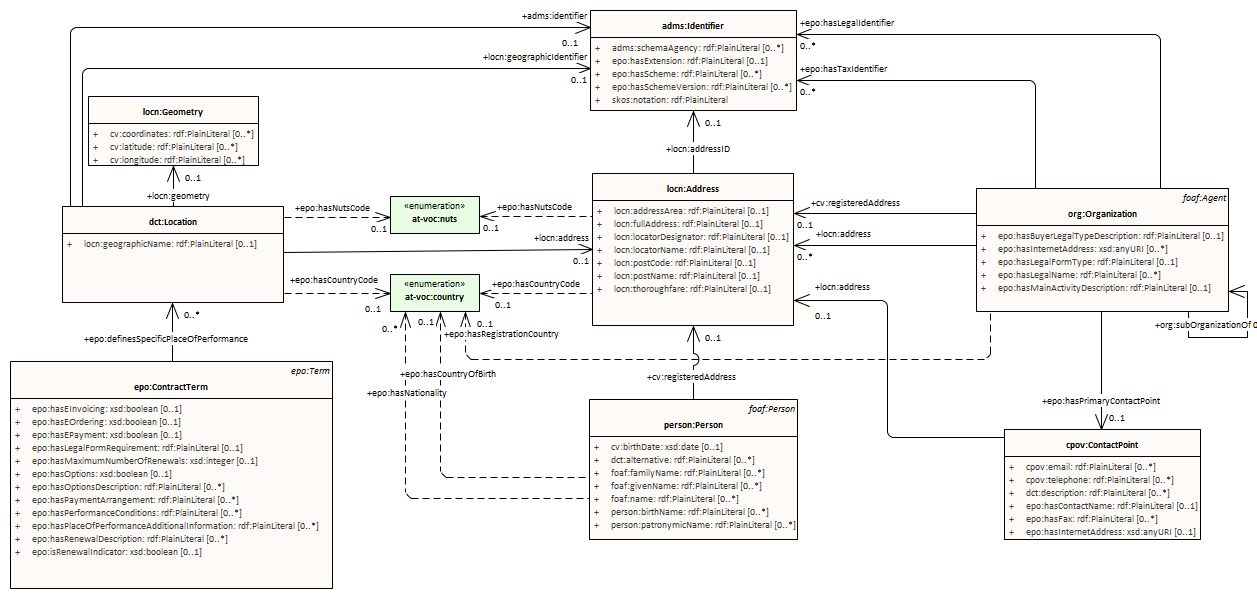
location
ePO
/
eProcurementOntology
/
location
/
location
Project:
location
cpov:ContactPoint
cv:Channel
dct:Location
locn:Address
locn:Geometry
location : Class diagram
Created:
1/18/2022 11:37:57 AM
Modified:
4/30/2025 4:30:30 PM
Project:
Author:
lps
Version:
1.0
Advanced:
ID:
{347C0768-29F9-4a87-9AF3-4E11E314BE26}