access term
ePO
/
eProcurementOntology
/
term
/
access term
/
access term
Project:
access term
epo:AccessTerm
epo:NonDisclosureAgreementTerm
epo:OpeningTerm
epo:SecurityClearanceTerm
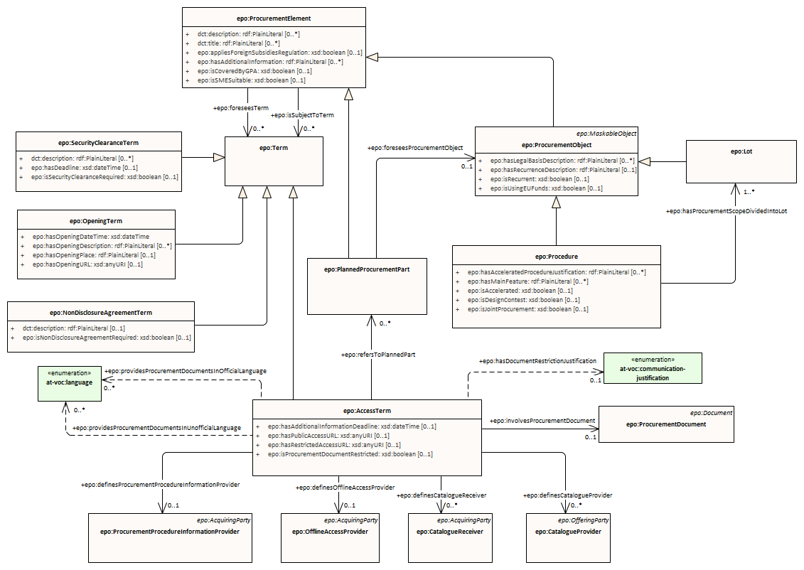
access term : Class diagram
Created:
1/16/2022 3:41:30 PM
Modified:
4/30/2025 4:44:07 PM
Project:
Author:
lps
Version:
1.0
Advanced:
ID:
{38144752-9ABC-4c2a-B03E-C2B16451B7D1}