procedure term
ePO
/
eProcurementOntology
/
term
/
procedure term
/
procedure term
Project:
procedure term
epo:DirectAwardTerm
epo:ProcedureTerm
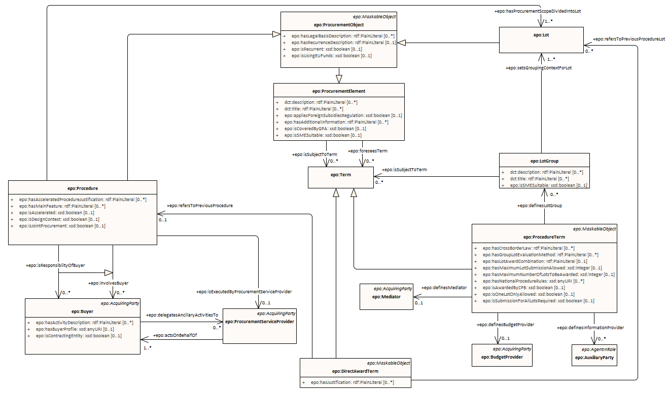
procedure term : Class diagram
Created:
1/16/2022 3:30:16 PM
Modified:
4/30/2025 4:47:03 PM
Project:
Author:
lps
Version:
1.0
Advanced:
ID:
{5BF26AED-231A-435a-ABCE-4EEF97F1ED4A}