evaluation term
ePO
/
eProcurementOntology
/
term
/
evaluation term
/
evaluation term
Project:
evaluation term
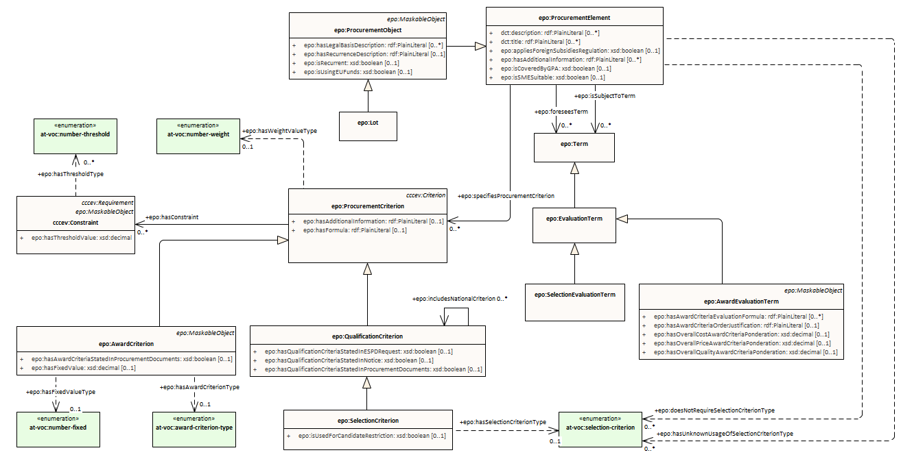
epo:AwardEvaluationTerm
epo:EvaluationTerm
epo:SelectionEvaluationTerm
evaluation term : Class diagram
Created:
1/16/2022 4:19:42 PM
Modified:
4/30/2025 4:59:58 PM
Project:
Author:
lps
Version:
1.0
Advanced:
ID:
{745EE635-F4C2-4281-871E-D10E0E2311AA}