strategic procurement relations
ePO
/
eProcurementOntology
/
strategic procurement
/
strategic procurement relations
Project:
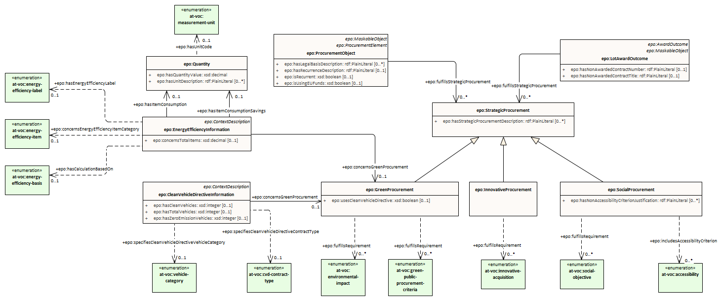
strategic procurement hierarchy
strategic procurement relations
epo:CleanVehicleDirectiveInformation
epo:EnergyEfficiencyInformation
epo:GreenProcurement
epo:InnovativeProcurement
epo:SocialProcurement
epo:StrategicProcurement
strategic procurement relations : Class diagram
Created:
1/18/2022 2:07:00 PM
Modified:
4/30/2025 5:17:08 PM
Project:
Author:
lps
Version:
1.0
Advanced:
ID:
{D7F91EFA-588B-4ede-B41F-FFC57647CF02}