access criterion
Access
/
access
/
access criterion
Project:
cccev:EvidenceTypeList
cccev:EvidenceType
at-voc:atu
eli:LegalExpression
eli:Work
at-voc:subdivision
at-voc:resource-type
eli:LegalResource
eli:LegalResourceSubdivision
epo-acc:ESPDRequest
access criterion
access legislation
access
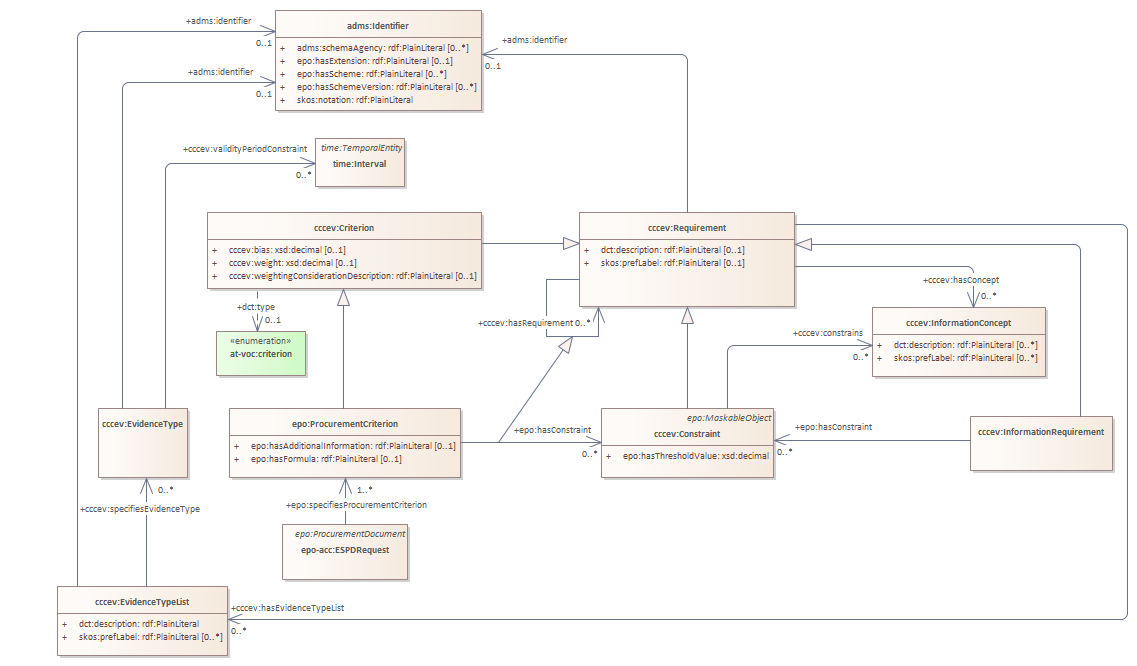
access criterion : Class diagram
Created:
2/15/2024 2:04:41 PM
Modified:
5/28/2025 12:25:35 PM
Project:
Author:
andreea
Version:
1.0
Advanced:
ID:
{4EFE5F0B-EC4D-4c8b-959D-BEBC0AF790D1}