contract deliverable
Contract
/
contract
/
contract deliverable
Project:
epo-con:Deliverable
epo-con:ContractAmendment
epo-con:ContractModificationInformation
contract documents
contract modification std form
contract roles
contract amount and quantity
contract and lot
contract hierarchy
contract
contract modification eForm
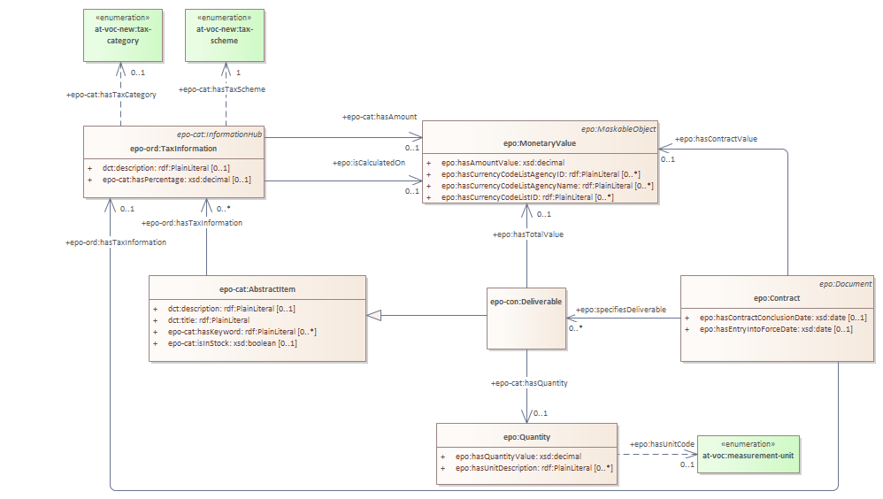
contract deliverable
contract deliverable : Class diagram
Created:
4/11/2023 4:26:14 PM
Modified:
5/28/2025 10:55:58 AM
Project:
Author:
andreea
Version:
1.0
Advanced:
ID:
{18EBC143-4E14-4922-BD6F-14875E8F79FE}