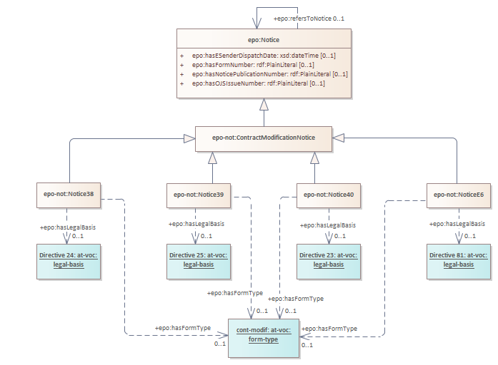
contract modification subtype notices

Header Image
Project:
contract modification subtype notices : Class diagram
Created: 10/12/2021 12:49:03
Modified: 01/05/2025 14:15:12
Project:
Advanced: