order allowance charge general
Ordering
/
order only
/
order allowance charge general
Project:
epo-ord:Originator
epo-ord:Invoicee
epo-ord:Order
epo-ord:TaxInformation
epo-ord:DeliveryAgreement
epo-ord:OriginatorInformation
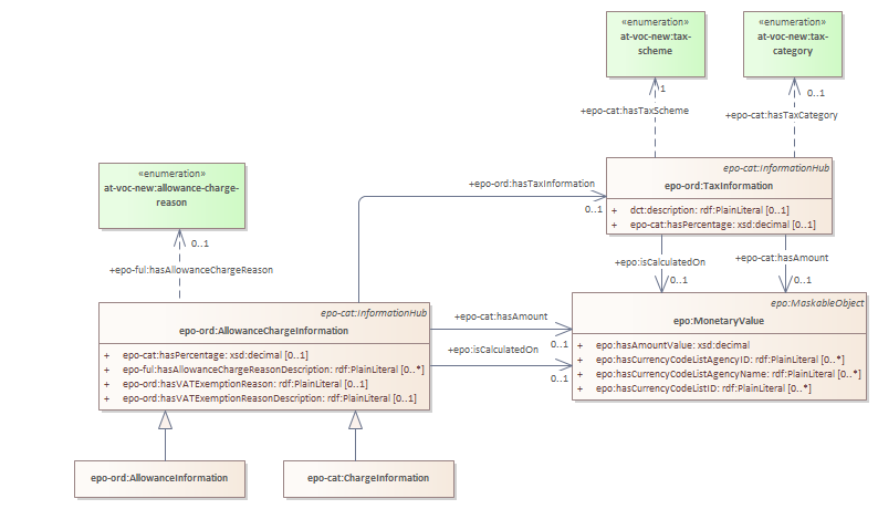
epo-ord:AllowanceChargeInformation
epo-ord:ContractInformation
epo-ord:DeliveryInformation
epo-ord:AllowanceInformation
epo-ord:OrderLine
epo-ord:Seller
epo-ord:Consignee
order allowance charge and tax
order line
order allowance charge general
order total amounts
order information hubs
order information hubs hierarchy
order
order roles hierarchy
order allowance charge general : Class diagram
Created:
3/23/2023 5:03:09 PM
Modified:
5/23/2025 5:49:10 PM
Project:
Author:
andreea
Version:
1.0
Advanced:
ID:
{E459BBE2-E929-4cb0-B4F7-6ABD198FEF62}