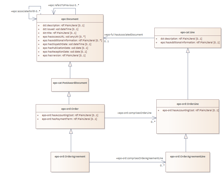
order agreement
Ordering
/
order agreement
/
order agreement
Project:
epo-ord:OrderAgreementLine
epo-ord:OrderAgreement
order agreement
order agreement : Class diagram
Created:
3/27/2025 11:50:53 AM
Modified:
5/1/2025 11:41:56 AM
Project:
Author:
nicol
Version:
1.0
Advanced:
ID:
{0622C27F-CB25-4ad8-8F0C-B6D5450B6E09}