review
ePO
/
eProcurementOntology
/
document
/
review
/
review
Project:
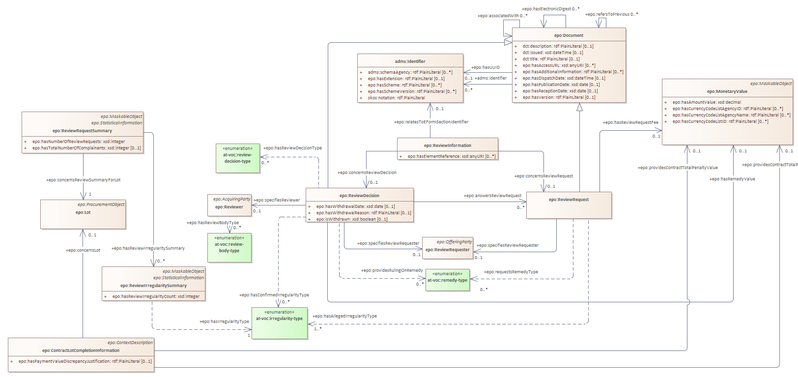
review
epo:ReviewDecision
epo:ReviewInformation
epo:ReviewRequest
review : Class diagram
Created:
04/02/2022 11:27:49
Modified:
22/05/2025 11:06:36
Project:
Author:
andreea
Version:
1.0
Advanced:
ID:
{983E6F05-E404-4a6c-B0E6-81483A8EE863}