documents relations
ePO
/
eProcurementOntology
/
document
/
documents relations
Project:
contract
review
legislative documents
documents hierarchy
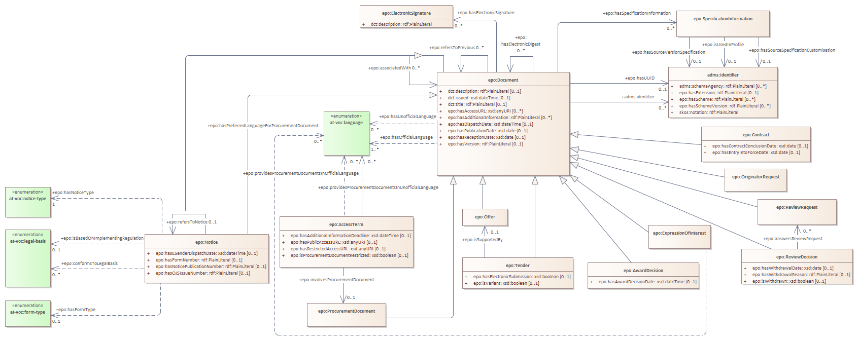
documents relations
epo:Document
epo:Documentation
epo:ElectronicSignature
epo:EmploymentDocumentation
epo:EnvironmentalDocumentation
epo:ExpressionOfInterest
epo:Notice
epo:Offer
epo:OriginatorRequest
epo:ProcurementDocument
epo:TaxDocumentation
epo:TechnicalSpecification
epo:AwardDecision
epo:Tender
documents relations : Class diagram
Created:
26/04/2022 15:13:18
Modified:
06/10/2025 11:46:07
Project:
Author:
andreea
Version:
1.0
Advanced:
ID:
{86147DF4-1EF7-40c5-9C93-8A5889DDC756}