empirical types
ePO
/
eProcurementOntology
/
empirical types
/
empirical types
Project:
empirical types
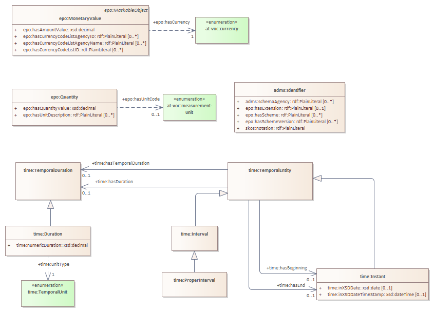
adms:Identifier
epo:MonetaryValue
epo:Quantity
time:Duration
time:Instant
time:Interval
time:ProperInterval
time:TemporalDuration
time:TemporalEntity
empirical types : Class diagram
Created:
13/01/2020 19:02:53
Modified:
07/10/2025 16:49:24
Project:
Author:
estaromi
Version:
1.0
Advanced:
ID:
{B0C416E7-3825-4a43-99E0-659306E74E22}