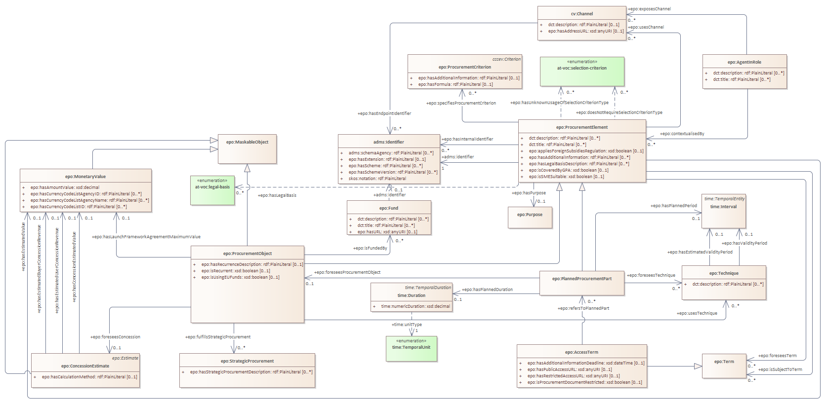
planned procurement part relations
ePO
/
eProcurementOntology
/
procurement object
/
planned procurement part relations
Project:
procurement object hierarchy
procurement object relations
procedure and lot relations
lot relations
planned procurement part relations
epo:LocalLegalBasisInformation
epo:PlannedProcurement
epo:Project
epo:ProcurementObject
epo:Lot
epo:PlannedProcurementPart
epo:Procedure
epo:LotGroup
epo:ProcurementElement
epo:Purpose
epo:TenderGroup
planned procurement part relations : Class diagram
Created:
19/03/2025 12:21:43
Modified:
21/05/2025 18:24:17
Project:
Author:
nicol
Version:
1.0
Advanced:
ID:
{603C2D66-F741-4438-93A6-047CEFA1F7C0}