role playing on the seller side
ePO
/
eProcurementOntology
/
role
/
role playing sides
/
role playing on the seller side
Project:
role playing on buyer side
role playing on the seller side
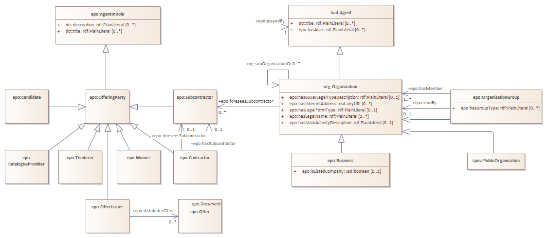
role playing on the seller side : Class diagram
Created:
17/01/2022 23:06:42
Modified:
21/05/2025 18:24:14
Project:
Author:
lps
Version:
1.0
Advanced:
ID:
{DC637555-D382-4357-B324-6181AAA46DCE}