review term
ePO
/
eProcurementOntology
/
term
/
review term
/
review term
Project:
review term
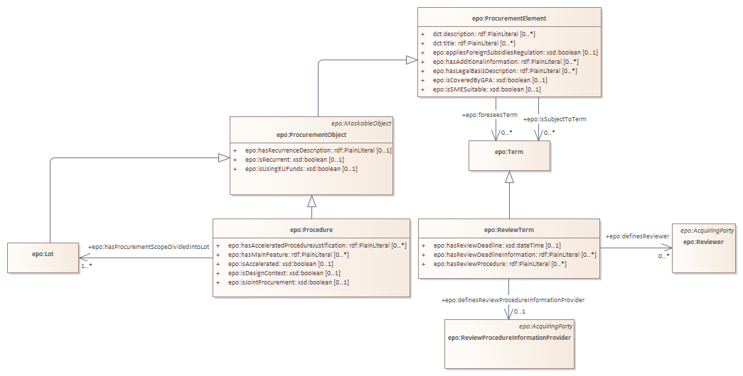
epo:ReviewTerm
review term : Class diagram
Created:
21/01/2022 09:50:58
Modified:
21/05/2025 18:24:10
Project:
Author:
lps
Version:
1.0
Advanced:
ID:
{C8DC6361-5EBA-4481-8EFD-D6B0AD8DA1B4}