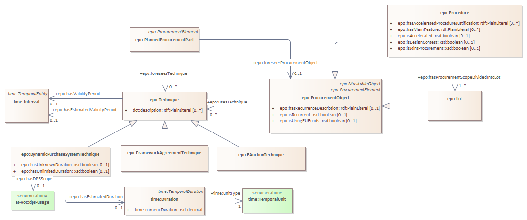
technique
ePO
/
eProcurementOntology
/
technique
/
technique
Project:
technique
epo:DynamicPurchaseSystemTechnique
epo:EAuctionTechnique
epo:FrameworkAgreementTechnique
epo:Technique
technique : Class diagram
Created:
18/01/2022 13:48:44
Modified:
22/05/2025 11:06:43
Project:
Author:
lps
Version:
1.0
Advanced:
ID:
{E9EC4942-6F24-444e-9FC3-C548C7C40CC8}