evidence request, submission and receipt
eQualification
/
qualification
/
evidence request, submission and receipt
Project:
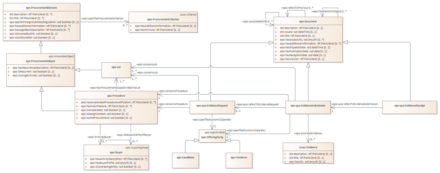
epo-qua:EvidenceReceipt
epo-qua:EvidenceOutcome
epo-qua:EvidenceSubmission
epo-qua:EvidenceRequest
epo-qua:QualificationDecisionInformation
epo-qua:QualificationReponse
qualification response
evidence request, submission and receipt
evidence request, submission and receipt : Class diagram
Created:
25/04/2025 15:37:01
Modified:
28/05/2025 13:47:44
Project:
Author:
nicol
Version:
1.0
Advanced:
ID:
{838CAA06-0E68-44aa-ABEE-D42CB4D5CC92}