order allowance charge and tax
Ordering
/
order only
/
order allowance charge and tax
Project:
epo-ord:Invoicee
epo-ord:Order
epo-ord:TaxInformation
epo-ord:DeliveryAgreement
epo-ord:OriginatorInformation
epo-ord:AllowanceChargeInformation
epo-ord:ContractInformation
epo-ord:DeliveryInformation
epo-ord:AllowanceInformation
epo-ord:OrderLine
epo-ord:Seller
epo-ord:Consignee
epo-ord:Originator
order allowance charge and tax
order line
order allowance charge general
order total amounts
order information hubs
order information hubs hierarchy
order
order roles hierarchy
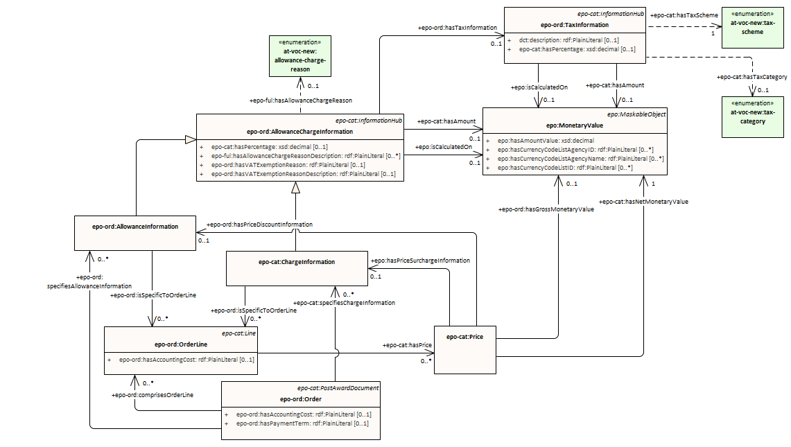
order allowance charge and tax : Class diagram
Created:
4/24/2023 10:46:55 AM
Modified:
5/1/2025 11:39:30 AM
Project:
Author:
andreea
Version:
1.0
Advanced:
ID:
{10A1F3B5-0417-4962-B616-A04C2DECC0B9}