award decision
ePO
/
eProcurementOntology
/
award
/
award decision
Project:
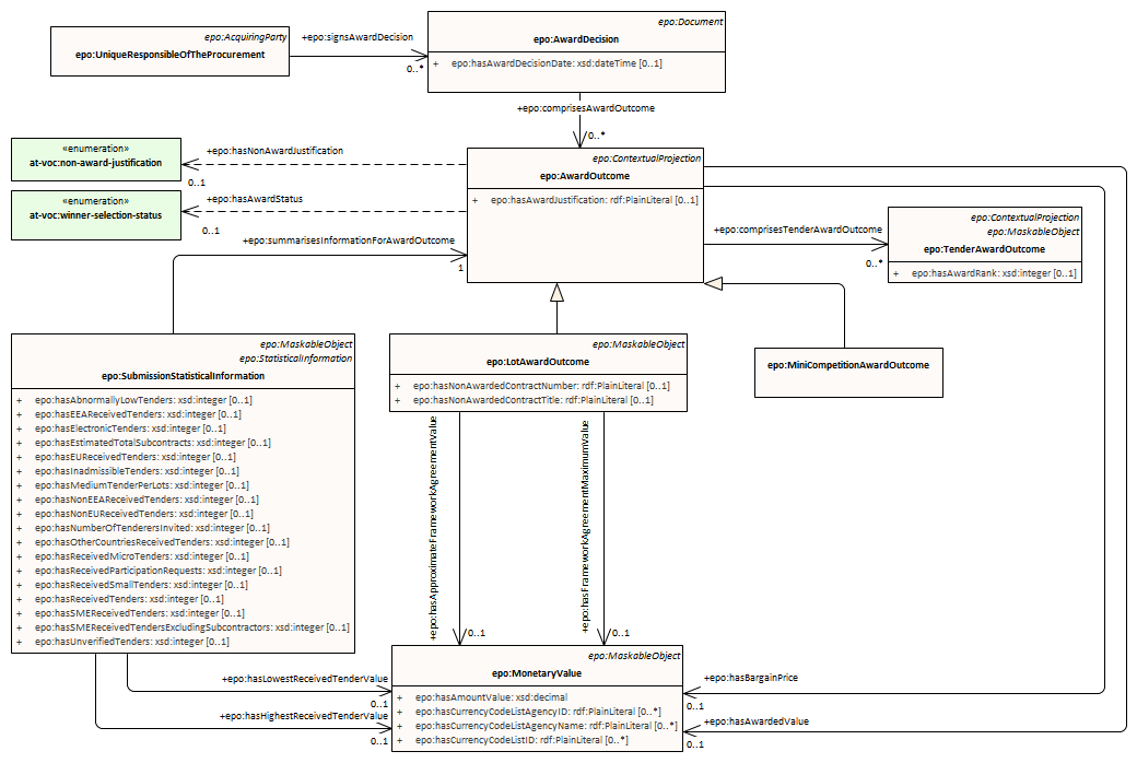
award decision
award decision outcome relations
dynamic purchasing system
framework agreement
epo:AwardOutcome
epo:LotAwardOutcome
epo:LotGroupAwardInformation
epo:MiniCompetitionAwardOutcome
epo:NoticeAwardInformation
epo:SelectedCandidateList
epo:TenderAwardOutcome
award decision : Class diagram
Created:
5/24/2023 2:38:17 PM
Modified:
4/29/2025 4:01:59 PM
Project:
Author:
andreea
Version:
1.0
Advanced:
ID:
{BA4823EC-F40E-4a51-9CF7-44FE733FB842}