award decision outcome relations
ePO
/
eProcurementOntology
/
award
/
award decision outcome relations
Project:
award decision
award decision outcome relations
dynamic purchasing system
framework agreement
epo:AwardOutcome
epo:LotAwardOutcome
epo:LotGroupAwardInformation
epo:MiniCompetitionAwardOutcome
epo:NoticeAwardInformation
epo:SelectedCandidateList
epo:TenderAwardOutcome
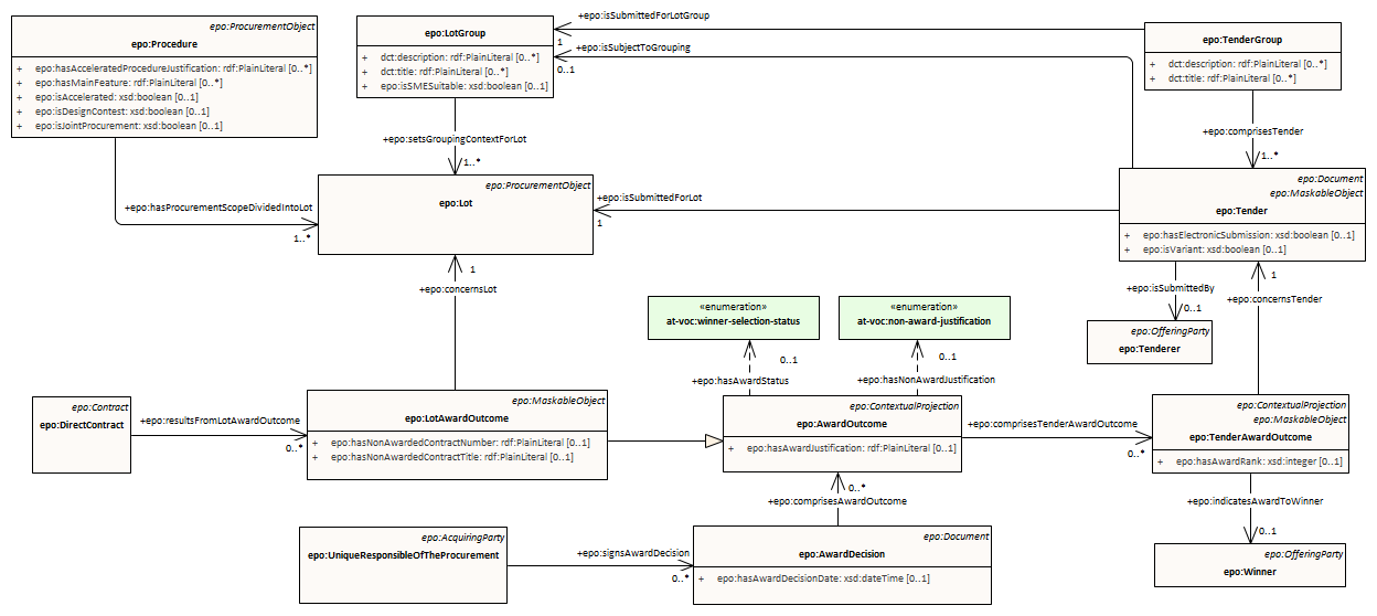
award decision outcome relations : Class diagram
Created:
1/16/2022 3:10:32 PM
Modified:
5/5/2025 2:32:19 PM
Project:
Author:
lps
Version:
1.0
Advanced:
ID:
{0D0E2B87-BAA4-4874-983F-BAD4C23D16EC}