certification
ePO
/
eProcurementOntology
/
criterion
/
certification
Project:
procurement criteria summary
procurement criterion
certification
cccev:Constraint
cccev:Criterion
cccev:Evidence
cccev:InformationConcept
cccev:InformationRequirement
cccev:Requirement
epo:AwardCriteriaSummary
epo:AwardCriterion
epo:EconomicStandingSummary
epo:ExclusionGround
epo:ExclusionGroundsSummary
epo:ParticipationCondition
epo:ParticipationConditionsSummary
epo:ProcurementCriteriaSummary
epo:ProcurementCriterion
epo:ProfessionalSuitabilitySummary
epo:QualificationCriteriaSummary
epo:QualificationCriterion
epo:SelectionCriteriaSummary
epo:SelectionCriterion
epo:TechnicalAbilitySummary
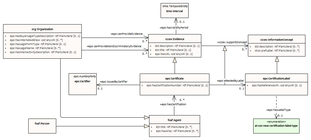
epo:CertificationLabel
epo:Certificate
certification : Class diagram
Created:
9/11/2023 5:56:15 PM
Modified:
4/30/2025 5:16:03 PM
Project:
Author:
andreea
Version:
1.0
Advanced:
ID:
{275A3D5B-4FDD-464a-96B4-853DDB16EA89}