submission eo pre-qualification system
Submission
/
submission
/
submission eo pre-qualification system
Project:
epo-sub:DocumentaryEvidence
epo-sub:EvidenceInformation
epo-sub:PowerOfAttorney
epo-sub:Mandate
epo-sub:LegalRepresentative
cccev:SupportedValue
epo-sub:Response
epo-sub:OrganisationInformationSummary
epo-sub:ESPD
submission eo sme
submission eo reduction
submission eo group
submission eo roles
submission response
submission
submission eo pre-qualification system
submission eo sheltered
submission and access
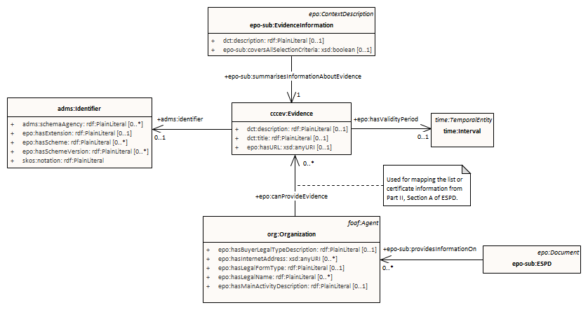
submission eo pre-qualification system : Class diagram
Created:
2/16/2024 6:42:50 AM
Modified:
5/1/2025 9:30:00 AM
Project:
Author:
andreea
Version:
1.0
Advanced:
ID:
{71E43A2B-6D3D-4d9e-91FD-0F721EA0B021}