contract modification std form
Contract
/
contract
/
contract modification std form
Project:
epo-con:Deliverable
epo-con:ContractAmendment
epo-con:ContractModificationInformation
contract documents
contract modification std form
contract roles
contract amount and quantity
contract and lot
contract hierarchy
contract
contract modification eForm
contract deliverable
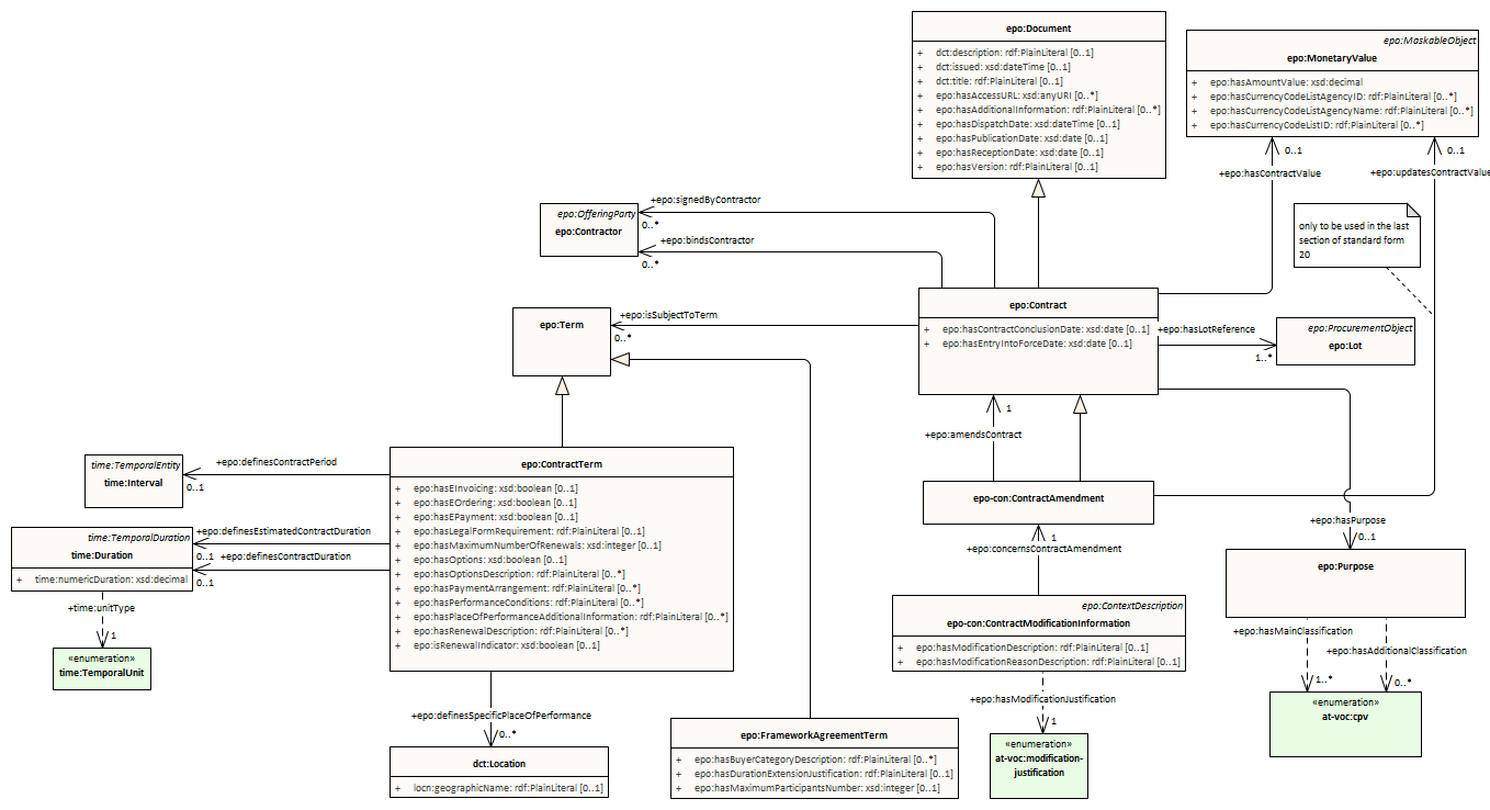
contract modification std form : Class diagram
Created:
5/11/2023 4:40:42 PM
Modified:
5/1/2025 2:44:17 PM
Project:
Author:
andreea
Version:
1.0
Advanced:
ID:
{FBEEEA5A-5887-4162-8717-4D8A5551405C}